
15タイトル3グレードで申告書作成業務をサポート。
便利な機能が満載!
15タイトルそれぞれ3つのグレードから最適な製品をお選びいただけます。
多数の会計ソフト・給与ソフトのデータを読み込める柔軟性、帳票そのままの申告書作成画面、豊富な対応帳票、圧倒的なコストパフォーマンスで、“次の基幹システム”として多くの税務の専門家からお選びいただいています。

利用頻度の高い申告書類はもちろん、幅広い帳票作成をサポート。最新の税制や制度改正への対応スピードも業界トップクラスです。会計ソフト・給与ソフトと「達人シリーズ」を組み合わせて使うことで、仕訳入力から申告書作成、電子申告までのすべての業務に対応可能。業務の効率化とコスト削減を同時に実現します。
また、マイナンバー制度にもしっかり対応しておりますので、申告書等の作成における準備段階から提出に至るまでのあらゆるフェーズにおいて、安全にマイナンバー等の特定個人情報を取り扱うことが可能です。

入力画面は帳票そのままのイメージなので、見慣れた画面に手書き感覚で入力できます。統一されたわかりやすい画面設計はパソコンに不慣れな方でも安心です。


お客様の用途に合わせてProfessional Edition(プロフェッショナル・エディション)・Standard Edition(スタンダード・エディション)・Light Edition(ライト・エディション)の3つのグレードを用意しています。
複数台でネットワーク運用する場合、会計ソフト・給与ソフトとデータ連動する場合などお客様の事務所規模・業務スタイルに合わせてお選びください。
| Professional Edition | Standard Edition | Light Edition | |
|---|---|---|---|
| インストール可能台数 | 無制限 | 1台 | 1台 |
| 会計ソフト・給与ソフトとのデータ連動 ※1 | ○ | ○ | × |
| ネットワーク接続 | ○ | × | × |
| PDF出力機能 ※2 | ○ | ○ | × |
| 業務エラーチェック ※2※3 | ○ | ○ | × |
| DocuWorks出力機能 ※4 | ○ | ○ | × |
| 対応帳票「超」大幅拡充 ※5 | ○ | ○ | × |
| インポート機能「超」拡充 ※6 | ○ | ○ | × |

「申告書作成ソフト」は、ダウンロード版とパッケージ版の2つの製品形態を用意しています。どちらを選んでも、インターネット接続環境があれば税制改正時のプログラムなどすぐにダウンロード可能です。インターネット接続できない方や、各種利用ガイドの冊子やDVDを手元に欲しいという方はパッケージ版をお選びください。
※「データ管理の達人」、「電子申告の達人」は、ダウンロード版のみのご提供となります。

各「申告書作成ソフト」では、最新の税制改正に対応したバージョンのアップデートを随時実施。また、その際に新たな機能改善も行っています。
最新の税制に対応したプログラムを安心して利用できます。

「申告書作成ソフト」は会計ソフト・給与ソフトで作成したデータを取り込み、各種申告書作成および電子申告などに活用することができます。
会計ソフト・給与ソフトメーカとNTTデータが考える会計ソフトを選ばない先進のコンセプトを活用して、機能的な全く新しい会計・税務のあり方を実現しました。
協業する会計ソフト・給与ソフトメーカと共に皆様の業務を強力にバックアップします。
※ 他の「申告書作成ソフト」からの連動も可能です。
![]() |
|||
![]() |
![]() |
||
![]() |
![]() |
||
![]() |
|||
![]() |
![]() |
![]() |
|
![]() |
![]() |
||
![]() |
![]() |
||
![]() |
![]() |

「申告書作成ソフト」最上位グレードのProfessional Edition(プロフェッショナル・エディション)ならデータベースを他のパソコンと共有できるので、申告データをサーバーやパソコンで一元管理することが可能です。
また、一事業所内でのインストール可能台数は無制限なので、何台にインストールしても追加費用は一切かかりません。


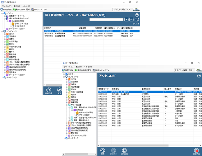
「申告書作成ソフト」で作成したデータはデータベースに暗号化されて保存されるため、情報漏えいのリスクを軽減することができます。「データ管理の達人」を導入することで、さらに強化した暗号化方式でデータを保存し、作成したデータに対するアクセス権限の設定やアクセスログの取得が可能になります。

「データ管理の達人」でマイナンバー等のマスター情報を一元的に管理し、各「申告書作成ソフト」と連携することにより、マイナンバーの収集・保管・利用・廃棄までをセキュアな環境で実現します。また、「達人シリーズ」のデータベース管理、データ管理、セキュリティ設定の制御機能も搭載されているので、重要な情報の漏えい等を防止します。
※ 「データ管理の達人」は、Professional EditionとLight Editionの2グレードのみのご提供となります。各グレードの機能については、製品ページをご確認ください。
※ 一部機能については、「達人Cube」にログインした状態でご利用いただく必要があります。詳細については、製品ページをご確認ください。


「法人税の達人」等の「申告書作成ソフト」で作成した申告・申請等データや外部システムで作成したデータを電子申告データに変換し、署名・送信から受信確認までの一連の作業を簡単操作で行えます。
提出にかかるマイナンバーの安全管理措置に対応し、セキュアな運用を実現します。
※ 「電子申告の達人」は、Professional Editionのみのご提供となります。
※ 一部機能については、「達人Cube」にログインした状態でご利用いただく必要があります。詳細については、製品ページをご確認ください。
